Wie verwende ich die Funktion Datumsdifferenz?
Wenn Sie verschiedene Datumsspalten vergleichen und Statistiken anzeigen möchten, ist dies eine einfache Vorgehensweise.
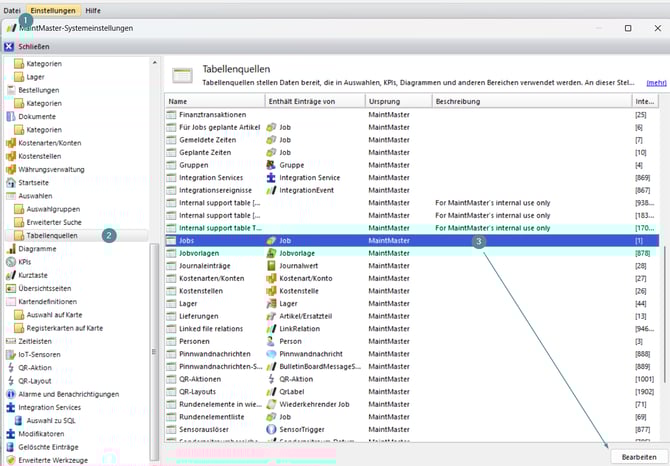
Melden Sie sich am Administrations-Client an:
1. Gehe zu Einstellungen und Systemeinstellungen
2. Öffnen Sie Auswahlen und wählen Sie Tabellenquellen
3. Doppelklicke auf Jobs, oder markiere die Zeile und klicke auf Bearbeiten.

4. Klicke auf Hinzufügen und wählen Sie Datumsdifferenz

5. Konfigurieren Sie die Einstellungen entsprechend dem, was Sie messen möchten:
- Spaltenname – Die Bezeichnung, mit der Sie dieses Feld in einer Auswahl finden und hinzufügen.
- Spalte – Die Datumsspalte, die das System für den Vergleich verwendet.
-
Vergleichswert – Wogegen verglichen werden soll:
-
Datumsspalte – Wählen Sie eine andere Datumsspalte aus dem System.
-
Heute, Jetzt oder Festes Datum – Vergleich mit dem aktuellen Datum/Uhrzeit oder einem bestimmten Datum.
-

6. Wenn du fertig bist, klicke auf OK
7. Fügen Sie Ihre neue Spalte zu einer beliebigen Auswahl hinzu, in der Sie die Ergebnisse sehen möchten.