Wie kann ich die Anzahl der monatlich erstellten und abgeschlossenen Jobs vergleichen?
Sie können ein Balkendiagramm erstellen, das die Anzahl der erstellten Aufträge mit der Anzahl der abgeschlossenen Aufträge pro Monat vergleicht.
Unten finden Sie eine Beschreibung, wie Sie mitAuswahlen und Auswahlverknüpfungen ein Balkendiagramm erstellen.
1. Wie erstelle ich die Auswahlen?
2. Wie erstelle ich die Auswahlverknüpfungen?
3. Wie erstelle ich die Auswahl, auf der das Diagramm basieren soll?
4. Wie erstelle ich das Diagramm?
Erstellen Sie zwei Auswahlen
Zuerst müssen wir Auswahlen erstellen, die die Daten sammeln, die wir für die Aufgabe benötigen.
Melde dich beim Administrations-Client an:
1. Gehe zu Einstellungen und Systemeinstellungen
2. Wähle Auswahl
3. Klicke auf Hinzufügen Job und wählen Sie anschließend Jobs.

4. Gehe zum Tab Anzeigespalten, dort kannst du die Spalte Erstellt hinzufügen
5. Gehe zum Tab Bedingungen und wähle die Spalten wie folgt:
-
Kategorie: Wähle Spezifische Einträge einschließen – aktiviere Korrektive Instandhaltung (oder die Kategorie, deren Daten du sehen möchtest)
-
Erstellt am: Wähle Dynamischer Datumsbereich – letzte 365 Tage
-
Ist wiederkehrend: Ist Falsch

Dann erstellst du eine identische Auswahl, aber anstelle der Spalte Erstellt am, wählst du Abschlussdatum.
Du kannst zusätzlich die Spalte Abschlussdatum zu den Anzeigespalten hinzufügen.

Erstellen der Auswahlverknüpfungen
Nun erstellen wir Auswahlverknüpfungen, um die gewählten Daten darzustellen.
1. Gehe zu Einstellungen und Systemeinstellungen
2. Gehe zu Auswahl und Tabellen
3. Suche nach der Tabelle namens Datumsperiode, doppelklicke oder markiere sie und wähle Bearbeiten

4. Klicke auf Hinzufügen - Zu verbindende auswhal
5. Fülle die Felder wie folgt aus:
-
Spaltenname: Erstellte # Aufträge
-
Spalte Lokaler Schlüssel: Datum
-
Auswahl beitreten: Wähle die Auswahl mit den erstellten Aufträgen
-
Spalte remote Schlüssel: Erstellt am
-
Spalte remote Wert: Erstellt am
-
Funktion: Anzahl

6. Klicke auf OK
7. Nun erstellen wir auch eine Verknüpfung für die abgeschlossenen Aufträge
8. Fülle die Felder wie folgt aus:
-
Spaltenname: Abgeschlossene # Aufträge
-
Spalte lokaler Schlüssel: Datum
-
Auswahl beitreten: Wähle die Auswahl mit den abgeschlossenen Aufträgen
-
Spalte remote Schlüssel: Abschlussdatum
-
Spalte remote Wert: Abschlussdatum
-
Funktion: Anzahl

9. Klicke auf OK
Erstellen der Auswahl für das Diagramm
Nun erstellen wir die Auswahlen, die zur Generierung des Diagramms verwendet wird.
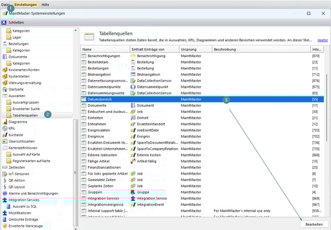
1. Gehe zu Einstellungen – Systemeinstellungen
2. Wähle Auswahlen
3. Klicke auf Hinzufügen – Informationstabellen – Datumsbereich

4. Im Tab Allgemeine Einstellungen füllst du Folgendes aus:
-
Name
-
Beschreibung
-
Symbol
-
Keine Gruppe – Ausgeblendet: Wähle einen Speicherort für deine Auswahl
-
Zugewiesen zu Rollen und Benutzern: Wähle, wer Zugriff auf deine Auswahl haben soll

5. Im Tab Ausgabespalten fügst du die Spalten hinzu, die du zuvor erstellt hast

6. Klicke auf Speichern und Schließen
7. Verlasse die Systemeinstellungen und finde deine Auswahl in der Liste auf der linken Seite
Diagramm erstellen
Erstellen des Diagramms – Vergleich zwischen erstellten und abgeschlossenen Aufträgen.
8. Klicke unten in der Auswahl auf Neues Diagramm

Fülle Folgendes aus:
1. Name
2. Beschreibung
3. Datenquelle: Hier steht der Name der zuvor erstellten Auswahl
4. Gruppieren nach: Wähle die Spalte, nach der du sortieren möchtest (aus den Anzeigespalten der Auswahl)
5. Kreisdiagramm, Balkendiagramm oder Liniendiagramm: Wähle das Aussehen des Diagramms
6. Name der X-Achse & Y-Achse: Beschrifte die Achsen nach Wunsch
7. Hinzufügen: Füge eine weitere Säule hinzu, sodass sowohl erstellte als auch abgeschlossene Aufträge angezeigt werden

Sie können die Farben der Balken anpassen – probieren Sie es gerne aus!